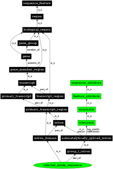
internal_guide_sequence (RELEASE_2.4.2) |
|
|---|---|
| SO Accession: | SO:0001016 (SOWiki) |
| Definition: | A purine-rich sequence in the group I introns which determines the locations of the splice sites in group I intron splicing and has catalytic activity. |
| Synonyms: | IGS, internal guide sequence |
| DB Xrefs: | SO: cb |
| Parents: | group_I_intron (SO:0000587) |
| intron_domain (SO:0001014) | |
In the image below graph nodes link to the appropriate terms. Clicking the image background will toggle the image between large and small formats.