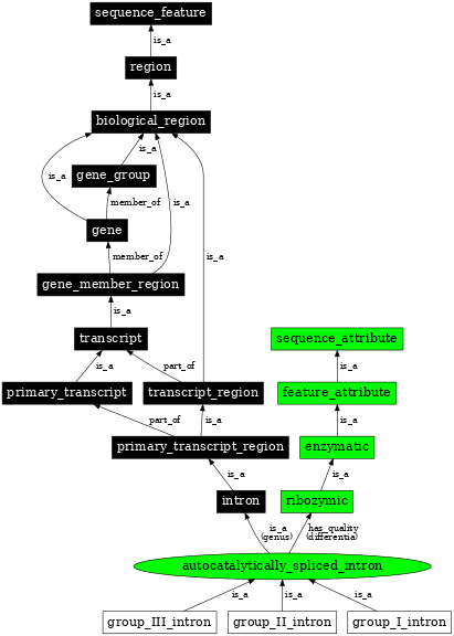
autocatalytically_spliced_intron (RELEASE_2.4.2) |
|
|---|---|
| SO Accession: | SO:0000588 (SOWiki) |
| Definition: | A self spliced intron. |
| Synonyms: | autocatalytically spliced intron |
| DB Xrefs: | SO: ke |
| Parent: | intron (SO:0000188) |
| Children: | group_I_intron (SO:0000587) |
| group_III_intron (SO:0001213) | |
| group_II_intron (SO:0000603) | |
In the image below graph nodes link to the appropriate terms. Clicking the image background will toggle the image between large and small formats.