group_II_intron (RELEASE_2.4.2) |
|
|---|---|
| SO Accession: | SO:0000603 (SOWiki) |
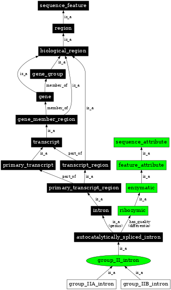
| Definition: | Group II introns are found in rRNA, tRNA and mRNA of organelles in fungi, plants and protists, and also in mRNA in bacteria. They are large self-splicing ribozymes and have 6 structural domains (usually designated dI to dVI). A subset of group II introns also encode essential splicing proteins in intronic ORFs. The length of these introns can therefore be up to 3kb. Splicing occurs in almost identical fashion to nuclear pre-mRNA splicing with two transesterification steps. The 2' hydroxyl of a bulged adenosine in domain VI attacks the 5' splice site, followed by nucleophilic attack on the 3' splice site by the 3' OH of the upstream exon. Protein machinery is required for splicing in vivo, and long range intron-intron and intron-exon interactions are important for splice site positioning. Group II introns are further sub-classified into groups IIA and IIB which differ in splice site consensus, distance of bulged A from 3' splice site, some tertiary interactions, and intronic ORF phylogeny. |
| Synonyms: | group II intron |
| DB Xrefs: | URL: http://www.sanger.ac.uk/Software/Rfam/browse/index.shtml |
| Parent: | autocatalytically_spliced_intron (SO:0000588) |
| Children: | group_IIB_intron (SO:0000382) |
| group_IIA_intron (SO:0000381) | |
In the image below graph nodes link to the appropriate terms. Clicking the image background will toggle the image between large and small formats.